Project 2

[융복합]디지털 소외계층을 위한 키오스크

본 프로젝트는 멀티캠퍼스 AI 국비지원 과정에서 진행한 3번째 프로젝트이며, 빅데이터, AI, IOT, 클라우드의 교육과정들이 마지막으로 진행하는 융복합 프로젝트 형식이다. 매주 토요일마다 멘토분들이 현재 진행상황에 따른 피드백을 해주시고 그것을 토대로 진행하였다. □ 프로젝트 개요 본 프로젝트는 딥러닝(Object Detection)으로 노년층, 일반층과 남성, 여성을 판단하여 노년층일 경우 UI가 변하고 STT로 주문을 유도하는 서비스이다. 또한 측정된 Label이 노년층 여성이면 노년층 여성이 많이 주문한 메뉴를 추천하는 키오스크이다. □ 프로젝트 기간 2022년 5월 20일 ~ 2022년 6월 28일 (5.5주) 팀원 : AI 5명, 빅데이터 2명, IOT 2명, 클라우드 2명 총 11명 □ 기술..

Project 2022.07.04

[AI]운전자 졸음 탐지와 졸음 환경 감지 서비스

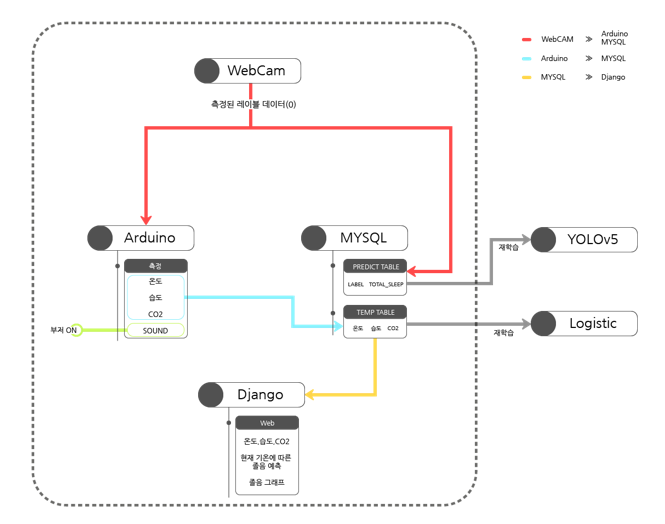
본 프로젝트는 멀티캠퍼스 AI 국비지원 과정에서 진행한 2번째 프로젝트이다. 이 페이지에서는 전반적인 프로젝트에 대한 부분을 설명하며, 구현 부분은 따로 페이지를 만들어 설명하겠다. □ 프로젝트 개요 이번 프로젝트는 딥러닝(Object Detection)으로 운전자의 눈 감은 시점을 3초 이상 지속 되었을 때 알람이 울리며 아두이노센서데이터를 통해 현재 운전환경이 졸음이 오는 환경인지 아닌지를 머신러닝(Logistic Regression)을 통해 실시간으로 알려주는 서비스 이다. □ 프로젝트 기간 2022년 4월 26일 ~ 2022년 5월 19일 (4주) 팀원 : 4명 □ 기술 스택 1. AI Object Detection (YOLOv5) Logistic Regression 2. Adurino 온습도 센..

Project 2022.07.02